The loss of videos through deletion on a laptop may be stressful, even though there are ways to recover. To restore videos, Windows and Mac come with easy and complex solutions. However, the main question lies in the success factor of each option in recovering the data. While the entire process seems simple, learning how to recover deleted videos on laptop might require knowledge.
This article comes up with the best methods for the recovery of deleted videos on a laptop. Go through the content across the article and find out how to get hold of your lost videos again!
Try Recoverit to Perform Video Recovery
Security Verified. 3,591,664 people have downloaded it.
In this article
- 
- Solution 1: Wondershare Recoverit 
- Solution 2: Check the Recycle Bin/Mac Trash
- Solution 3: Recover from a File History Backup
- Solution 4: Recover from a Time Machine Backup (Only Mac)
- Solution 5: From the Photos App (Only Mac)
- Solution 6: From Google Photos
- Solution 7: Recover via Cloud Services
- Solution 8: Windows File Recovery (Only Windows)
 
- Solution 1: Wondershare Recoverit
Part 1. Can Deleted Videos be Recovered From a Laptop?
If you are wondering about how to recover deleted videos on laptop, the answer is reassuring. Videos that have been deleted can be restored on a laptop even after they have been taken out of the Recycle Bin or Trash. When you erase a file, the video is not erased immediately; it is only its space that is marked as free.
Until the freed space is not written with other content, there remains a chance to recover the content (i.e., videos) across it. Although the window seems small, there are recovery solutions that can serve well.

Part 2. How to Recover Deleted Videos on Your Laptop: Best Methods
If you want to know how to get back deleted videos on laptop, the answer depends on where and how the files were removed. This section covers some of the top-notch methods that can provide a complete recovery haven for its users:
Solution 1: Wondershare Recoverit
When learning how to recover deleted videos on laptop, Recoverit is one of the most reliable tools available. This software is meant to restore deleted, lost, and inaccessible files, videos, and documents. It can also get photos off a broken laptop. It can recover data from over 2000 devices, hard drives, SSDs, USBs and even crashed computers. Recoverit allows you to find files that other programs can overlook using the quick and deep scanning options.
Key Features
- Enhanced Video Recovery: Use special technology to rebuild broken video parts, helping recover damaged or unplayable videos easily.
- Bootable Recovery: Able to recover files from crashed computers by making a bootable drive, unlike most free tools.
- A-powered Recovery: It uses AI to boost recovery success and rebuild files, giving better results for damaged or fragmented media.
Stepwise Guide to Recover Deleted Videos on Your Laptop with Recoverit
To find out how this tool makes video recovery possible, have a look at its steps featured below:
Step 1. Select the Location on the Video Recovery Software
First, access the tool, navigate to the “Hard Drives and Locations” section, and select the Drive location to initiate the recovery process.

Step 2. Begin the Scan After Locating Storage
Once the scanning process starts, all the deleted or lost video files will appear under the “File Location” tab in the “File Lost Name” folder.

Step 3. Preview and Recover the Video
Finally, once the scan is complete and you have located the videos on your storage, preview them and click “Recover” to get back the required ones.

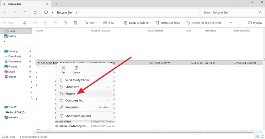
Solution 2: Check the Recycle Bin/Mac Trash
The first thing that should come into your mind when recovering deleted videos on a laptop is your device’s recycle bin. Windows’ Recycle Bin and Mac’s Trash can be the first location to find essential videos. With a few clicks, you can easily learn how to get back deleted videos on laptop.
Recovering Deleted Videos with Recycle Bin (Windows)
Instructions. Within your device’s Recycle Bin, find the deleted videos and right-click to choose “Restore.”

Recovering Deleted Videos with Mac Trash
Instructions. Upon accessing your Mac’s Trash, select the video that was accidentally deleted and pick the “Put Back” option from the menu.

Solution 3: Recover from a File History Backup
File History backup ensures there is always a way to get back the deleted videos to your device. This Window feature continuously preserves earlier versions of your files, turning accidental deletions into recoverable moments. So, if you are wondering how to find deleted videos on laptop, File History Backup can help you with the following instructions:
Instruction. Access the “Control Panel” and choose the “File History” from the list. After that, locate the folder where you lost the video, and once you locate it, press the “Restore” icon to retrieve it.

Solution 4: Recover from a Time Machine Backup (Only Mac)
Time Machine is not a mere backup tool on a Mac; it is a safety net for your digital universe. It records snapshots of your files every hour, enabling you to go back in time whenever something of value is lost. From creative projects to personal memories, this feature ensures the retrieval of the deleted videos. Now, let’s walk through the instructions to recover deleted videos using Time Machine Backup:
Instructions. Enter the Time Machine, locate the folder where you lost the video, and press the “Restore” button at the bottom to get it back.

Solution 5: From the Photos App (Only Mac)
Sometimes, a simple slip in the Photos app can make a favorite video vanish, leaving you wondering how to recover deleted videos on laptop without panic. Macs include smart recovery features that let you restore lost files quickly, even when they seem permanently erased. You can bring back your memories by using the Photos App, which is presented as follows:
Instructions. Open the Photos App on your dock and scroll to the “Recently Deleted Album” in the sidebar. Click on the videos to be recovered and press the "Recover" button on the upper right.

Solution 6: From Google Photos
A deleted video in Google Photos does not imply it is gone forever; it may just be waiting on the right side to be discovered again. With options ranging from the Trash Folder to synced backups, your chances of restoring videos are strong. Let’s follow the instructions that will help you retrieve your deleted videos:
Instruction. Pull out the Google Photos, go to the “Trash” to locate the deleted video, and press the “Restore” button.

Solution 7: Recover via Cloud Services
Imagine cloud services as a time machine of your online memories that silently works in the background and is willing to wind back in case of accidents. A deleted video is not gone; it often lingers in backup vaults across platforms like iCloud, Google Drive, or OneDrive. These options are among the most effective methods to recover deleted videos on a laptop, of which we’ve put in focus:
Instructions. Start by visiting iCloud.com and logging in, then go to “Photos” and find the “Recently Deleted” folder. Pick the video and click on the “Recover” option to get back the videos.

Solution 8: Windows File Recovery (Only Windows)
Windows File Recovery is Microsoft’s hidden gem that can scan deep into storage and bring back videos you thought were erased forever. It transforms data loss into a second chance by using simple commands. To show you how to recover deleted videos on pc, let's explore the guide to recovering deleted videos on Windows with confidence:
Instructions. Run Windows File Recovery as administrator, type the command “winfr D: E: /extensive /n *.mp4” and hit the “Enter” button. In this command, replace the “D” and “F” with the actual driver letters.

Conclusion
To summarize, in this article, we shared different methods to recover deleted videos on a laptop. From checking the Recycle Bin and using File History to trying cloud backups and Windows File Recovery. Each method gives you a chance to bring back important files without losing hope. For a serious case when you think that you lost the video permanently, try Recoverit to restore it with ease.
FAQ
- 
1. Can I recover deleted videos on a laptop after emptying the Recycle Bin?Yes, it is still possible that you can retrieve deleted videos on a laptop with the help of tools like Recoverit or other professional recovery programs.
- 
2. What are the best methods to find deleted videos on a laptop?Some of the built-in options that you can use are the Recycle Bin, File History, and cloud backups. To obtain more sophisticated results, you can use Recoverit to recover deleted videos.
- 
3. How to recover deleted videos on PC without backup?If no backup is available, recovery software like Recoverit can scan your hard drive. It helps restore videos that standard methods cannot retrieve easily.
- 
4. How to find deleted videos on a laptop quickly?First, check the Recycle Bin or Trash for recently deleted files. If missing, then use Windows File Recovery or Recoverit for a faster and deeper search.
 
       
                  